기고자: 라온시큐어(주) 김태진 CTO
운전면허증의 디지털화(mDL: mobile Driver's License)는 물리 카드의 전자적 대체를 넘어, 검증 가능한 분산신원 인프라(DID)와 데이터모델(VC)이 사용자 중심 매커니즘(지갑 앱)과 결합된 탈중앙적 신원 생태계의 한 구성요소로 진화하고 있다. 상용 및 공공서비스 전반으로 확산되려면 데이터 모델간 연계, 프로토콜의 호환, 신뢰프레임워크가 유기적으로 맞물려야 한다. 본고에서는 주요 국가 추진 현황과 표준 스택을 정리하고, 상호운용성 확보를 위한 기술·제도 과제를 제안한다.
1. 국가별 mDL 추진 현황
◆ 미국·캐나다 '공항 인증과 연방-주 신뢰 프레임워크'
미국 교통안전청(TSA)은 일부 주에서 스마트폰에 저장된 디지털 운전면허증(mDL)을 공항 신원 인증 수단으로 허용하고 있다. 애리조나, 메릴랜드, 콜로라도 등에서는 애플 월렛·구글 월렛을 통해 실물 신분증 없이 보안 검색대를 통과할 수 있으며, 물리적 신분증 제시 없이 모바일 기기만으로 본인 확인이 완료된다. 기술적으로는 ISO/IEC mDoc 데이터 모델을 기반으로 하며, mDL 리더 간 인터페이스는 오프라인 및 근거리 통신(BLE, NFC, QR) 기반 데이터 교환 표준인 ISO/IEC 18013-5 규격을 준수한다.
캐나다는 PCTF(Pan-Canadian Trust Framework)를 통해 연방과 주(州) 간 상호신뢰 체계를 수립했다. 이 프레임워크는 디지털 지갑과 자격증명 연동을 위한 것으로, 연방정부·주정부·민간기업·학계·금융기관으로 구성된 민관 협력형 비영리조직인 DIACC(Digital ID & Authentication Council of Canada)가 개발을 주도했다. PCTF는 발급자, 검증자, 지갑의 역할 및 보안 요구사항을 정의하여 각 주에서 발행한 디지털 운전면허증을 보험증 등과 함께 하나의 지갑에 담아 교차 검증할 수 있는 시나리오를 가능하게 한다.
◆호주·일본 '지갑 생태계 확장과 모바일 통합'
호주는 주(州)별로 상이하게 발급된 디지털 운전면허증의 전국적 정합성 확보를 위해 공통 인프라인 DTS(Digital Trust Service)를 개발 중이다. 주요 과제는 ISO 18013-5를 mDL 리더의 공통 표준으로 적용하고 상호검증을 위한 신뢰 인프라를 구축하는 것이다. 나아가 mDL을 넘어 검증가능 자격증명(VC)과 분산식별자(DID)를 도입하여 지갑 기반 신원 생태계로의 확장하려는 움직임을 보이고 있다.
일본은 2025년 3월부터 마이넘버 카드에 운전면허 정보를 통합하여 소지 및 갱신 절차를 간소화했다. 마이넘버 카드는 일본의 국가신분증으로 세금·사회보장·재난대응 등에 활용되며, 지갑 앱을 통해 카드 내 면허 자격 정보를 확인할 수 있는 구조로 설계되었다. 일본 정부는 애플과 협력하여 아이폰에 마이넘버 기능 통합 계획을 발표하며 모바일 지갑 기반 mDL로의 전환을 가속화하고 있다.
◆유럽연합 '범유럽 디지털 신원 지갑 통합'
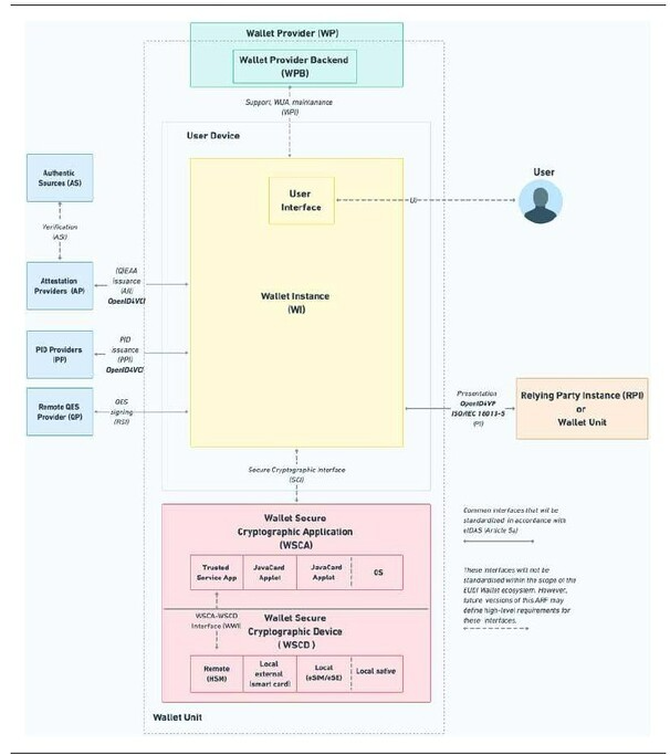
2024년 5월 eIDAS 2.0(규정 (EU) 2024/1183) 발효로 유럽 시민은 단일 디지털 신원 지갑(EUDI Wallet)을 통해 모든 공공·민간 서비스에서 본인을 증명할 수 있게 되었다. EUDI의 신뢰 기반 운영을 위해 보안, 프라이버시, 상호운용성 규칙을 명문화한 EUDI ARF(Architecture and Reference Framework)가 지속적으로 개발 중이다. EUDI ARF는 EU가 전체 방향을 설계하고 회원국이 실행하며 기술단체가 세부 표준을 구체화하는 구조로 운영된다. 특히 mDoc, VCDM, SD-JWT 등 다양한 데이터 모델과 ISO 18013-5, OID4VP, REST API 등 프로토콜을 포함한 확장 가능한 EUDI Wallet 구조가 제시되었으며, 모바일 운전면허증(mDL)은 전자속성증명(EAA)의 한 형태로 ISO/IEC 18013-5 및 18013-7 규격 기반으로 지원된다.

2. mDL 구현 표준 기술
◆데이터 모델 '3가지 표준이 공존하는 다중 생태계'
W3C Verifiable Credential Data Model(VCDM) 2.0은 발급자(Issuer)-소지자(Holder)-검증자(Verifier) 간 3자 신뢰 모델 기반의 검증 가능한 전자 자격증명(VC) 데이터 구조를 정의한다. JSON-LD/JSON 기반 전자서명 및 검증 메커니즘을 제공하고 선택적 공개(Selective Disclosure) 구조를 포함하며, 특정 신분증 형식에 종속되지 않아 mDL 데이터셋도 VC 구조로 캡슐화할 수 있다. 웹 생태계의 탈중앙화 신뢰 구조(Web of Trust)에 기반하며 전송 프로토콜은 웹 표준(HTTP, JSON)에 위임된다.

ISO/IEC mDoc은 모바일 운전면허증(mDL) 등 공식 신원증명서의 디지털 구현을 위한 국제 표준 모델이다. 중앙 및 공공기관 중심의 중앙집중형 신뢰 루트(Centralized Trust Root)를 기반으로 보안성과 법적 신뢰성 확보에 초점을 맞추며, CBOR(Concise Binary Object Representation) 및 COSE 형식의 이진 구조로 인코딩되어 각 데이터 요소는 전자서명을 통해 위변조가 방지된다. ISO/IEC 18013-5에서 정의한 BLE, NFC, HTTP 기반 전송 프로토콜과 결합하여 오프라인 검증 환경을 구현한다.

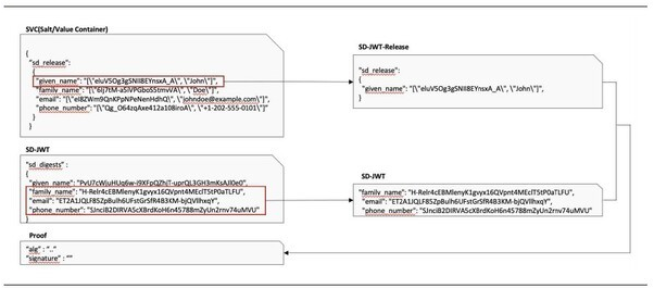
SD-JWT(Selective Disclosure JSON Web Token)는 사용자가 필요한 정보만 선택적으로 공개할 수 있도록 설계된 JWT 확장 규격으로, IETF OAuth 워킹그룹에서 표준화를 추진 중이다. 영지식증명(ZKP)은 데이터를 전혀 공개하지 않고 증명이 가능하나 복잡한 암호 연산으로 연산부담이 발생하는 반면, SD-JWT는 서명된 JWT와 해시 증명 구조를 사용하여 경량성과 실용성을 확보했다. '부분 공개형 프라이버시 보호 모델'로서 효율성과 개인정보 보호 간 균형을 달성하고 있다.

◆인터페이스 프로토콜 '발급부터 검증까지'
OID4VCI(OpenID for Verifiable Credential Issuance)는 OpenID Connect(OIDC) 프로토콜을 확장하여 지갑(Wallet)이 발급자(Issuer)로부터 VC를 안전하게 발급받는 과정을 표준화한 것이다. 기존 OIDC가 사용자 인증과 토큰 발급 중심이라면 OID4VCI는 자격증명 데이터(VC) 자체 발급에 초점을 맞춘다. 발급 흐름을 표준 OAuth 2.0/OIDC 토큰 교환 모델로 구성하여 기존 ID 프로바이더(IDP) 인프라와 연동이 용이하며, VC 형식(VCDM, mDoc, SD-JWT 등)에 구애받지 않는 형식 독립적(Format-Agnostic) 구조를 채택했다.
OID4VP(OpenID for Verifiable Presentations)는 지갑이 검증자(Verifier)에게 VC를 제출하고 진위·유효성을 확인하는 제시(Presentation) 절차를 표준화한 것으로, OID4VCI가 발급 측면이라면 OID4VP는 제출·검증 측면의 상호운용성을 담당한다. OIDC 인증 요청·응답 흐름을 확장하여 지갑이 Authorization Request를 수신하고 VC Presentation을 생성해 반환하는 구조이며, Presentation Definition/Submission 스키마로 검증자가 요구하는 VC 속성을 명시적으로 지갑에 전달할 수 있다.
ISO/IEC 18013-5는 mDL 및 mDoc의 리더-지갑 간 통신 프로토콜과 세션 보안 메커니즘을 정의하는 국제표준이다. 물리 카드의 시각적·기계적 검증을 대체하기 위해 BLE, NFC, QR 등 근거리 무선통신 채널이 규격화되었다. 통신은 세 단계로 구성되는데, 먼저 Reader Engagement 단계에서 검증자가 리더 장치에서 QR 코드나 NFC 태그로 세션 개시 정보를 제공하고, Device Engagement 단계에서 지갑이 리더의 세션 정보로부터 안전한 통신 채널을 수립하며 상호 공개키 교환(ECDH)으로 세션 암호키를 생성한다. 마지막으로 Session Data Exchange 단계에서 리더가 DeviceRequest를 전송하고 지갑이 서명된 mDL 데이터셋을 DeviceResponse로 반환하며, 데이터는 CBOR/COSE 구조로 인코딩되고 발급자 전자서명으로 보호된다.

◆신뢰 프레임워크 '국가별 거버넌스 모델'
EUDI Framework는 eIDAS 2.0 규정을 기반으로 유럽 전역에서 통용되는 디지털 신원 및 신뢰 서비스 체계를 규정한다. 각 회원국이 발급한 전자식별(eID), 디지털 지갑(eWallet), 신원 서비스가 타국에서도 법적 효력을 인정받는 상호인정(Inter-Recognition) 체계를 마련하고, 공공·민간 부문 간 다수 서비스 제공자 간 식별·인증·자격증명 상호운용성을 보장한다. 전자서명(eSignature), 전자봉투(eSeal) 등 다양한 신뢰 서비스를 포함하여 발급자-이용자-검증자 간 신뢰 체인(Trust Chain) 구조를 형성하며, W3C VC 포맷을 기본 데이터 모델로 채택하면서 ISO/IEC 18013-5 기반 mDL도 함께 지원하는 통합 컨테이너형 신원 지갑 구조를 갖추고 있다.

PCTF(Pan-Canadian Trust Framework)는 캐나다의 연방, 주(州), 준주(Territory) 등 다양한 관할권 구조를 고려하여 설계된 분산 신원 신뢰 프레임워크다. 각 지역별로 독립 운영되는 레지스트리 및 신원 서비스 간 상호운용성과 신뢰 확보를 위해 원칙 기반의 모듈형(Modular) 접근 방식을 채택했으며, eIDAS, FATF(금융행동특별기구), UNCITRAL(유엔 국제무역법위원회) 등 주요 국제 프레임워크를 참조하여 상호 호환성을 확보했다. 가장 큰 특징은 기술중립성(Technology Neutrality)으로, ISO mDL이나 W3C VC 같은 특정 기술 표준 사용을 강제하지 않고 다양한 기술과 표준이 공존할 수 있는 신뢰 및 운영 기준을 제공한다.

한국은 2019년 「디지털 정부혁신 추진계획」을 계기로 모바일 공무원증, 모바일 운전면허증, 국가보훈등록증 등 모바일 신분증 체계를 도입했다. 한국조폐공사(KOMSCO)가 구축·운영을 담당하며 블록체인 기반 DID 기술이 핵심 인프라로 채택되었다. K-DIDF(Korea Digital ID Framework)는 블록체인과 분산식별자 기술 기반의 신뢰 계층(Trust Layer)을 제공하며, 데이터 계층과 독립적으로 구성되어 다양한 데이터 모델을 포용하는 유연성과 확장성을 확보했다. 사용자가 필요한 정보만 선택적으로 제시할 수 있도록 설계하여 데이터 주권(Data Sovereignty)과 프라이버시 보호를 구현했으며, 아키텍처와 기술을 오픈소스로 개방하여 글로벌 확산 모델로 자리매김하고 있다. 한편, K-DIDF 의 데이터 계층에서 동작하는 모바일 운전면허증(mDL)은 실물 운전면허증과 법적으로 동등한 효력을 가지며, W3C VCDM 모델과 웹 기반 전송 규격(HTTP/JSON)을 준수한다. 이를 통해 국내 디지털 신원 인프라가 글로벌 표준과의 상호운용성을 확보하는 기술적 기반을 마련하고 있다.

3. 국가 간 상호운용성 확보 방안
◆프레임워크 분화와 상호운용 과제 '기술만으로는 부족하다'
각국이 디지털 신원체계 구축에 속도를 내고 있으나, 국가별로 상이하게 발전하면서 국경 간 상호운용성 확보가 새로운 과제로 부상하고 있다. 국가·지역별 디지털 신원체계는 법·제도, 개인정보보호 규정, 인증 방식, 서비스 범위 등이 크게 상이하다. 다양한 신뢰 프레임워크는 각국 상황을 반영한다는 장점이 있으나 상호연동 측면에서는 복잡성이 증가한다.
단순히 메시지 규격이나 프로토콜이 동일하다고 해서 상호신뢰가 즉시 성립하지는 않는다. 디지털 신원은 "누가 신뢰할 수 있으며 어떻게 신뢰가 유지되는가"라는 거버넌스 요소가 필수적이다. mDoc(ISO 18013-5), ISO 23220, OID4VP, DID/VC 등은 발급·제시·검증 구조를 제공하지만 발급기관의 신뢰를 각국이 어떻게 상호 인정할 것인지, 지갑 애플리케이션의 보안 수준을 누가 검증하고 인증할 것인지, 프레임워크 간 신뢰도·정책 수립·리스크 대응 기준을 어떻게 조율할 것인지는 해결하지 못한다. 국제 상호운용성 확보를 위해서는 기술적 프로토콜을 넘어 국제 인증 체계, 상호 신뢰 목록, 공통 보증수준 체계 등 프레임워크 간 거버넌스 모델이 필요하다.
◆지갑 보안성과 보증 수준 체계 '표준화가 필요하다'
디지털 신원의 핵심은 '지갑'이며, 지갑의 보안 능력은 서비스의 전체 신뢰도에 직접적 영향을 미친다. 현재 국제적으로 지갑 보안 수준을 통일해 규정하는 표준은 충분하지 않다. 지갑 앱이 안전하다는 것을 누가 인증할 것인지, 보증 수준(Assurance Level)을 어떻게 등급화할 것인지, EU의 EAL, LoA, SOG-IS 등 기존 프레임워크와의 정합성 확보가 지갑 신뢰 요소로 필요하다. 지갑 라이프사이클 관리, 지갑과 플랫폼 간 보안 채널 구현, 사용자 바인딩/언바인딩 프로세스의 신뢰 확보가 지갑 보안 요소에 해당한다. 또한 검증자 정보 및 요청 정보 명확화, 최소 데이터 전송 원칙 및 데이터 삭제 원칙, 사용자 동의 관리 및 기록 원칙 등의 프라이버시 요소는 권한 오용 차단과 프라이버시 보호에도 중요한 역할을 수행한다.
◆증명서 스키마 관리와 국제 협력 모델 '신뢰 네트워크 구축'
운전면허증이나 신분증처럼 구조가 고정된 문서는 국가 간 공통 스키마 정의가 비교적 용이하다. 반면 각종 제증명서는 발급기관·용도·국가별 차이가 매우 커서 단일화된 글로벌 스키마 정의가 현실적으로 어렵다. 현실적인 접근 방식은 각국이 자국 서비스에 필요한 스키마를 정의하고, 정의된 스키마를 표준화된 포맷으로 메타데이터화하며, 국가 단위 또는 국제적인 스키마 등록기관이 관리하는 것이다. 이러한 방식은 스키마 충돌을 줄이고 검증기관·지갑 애플리케이션이 일관된 방식으로 데이터를 해석할 수 있게 하며, W3C VC Data Model, Schema.org, EU EBSI Trusted Schemas Registry가 대표적인 사례다.
디지털 신원은 국경을 넘어선 이동성과 검증 가능성이 핵심 가치다. 이를 실현하기 위한 첫 단계는 기술이 아니라 상호 신뢰와 거버넌스 체계의 표준화다. 지갑 보안성 평가, 조화된 보증 수준 체계, 국제 신뢰 목록, 스키마 등록·관리 기관, 공동 인증 정책이 국제 협력 모델의 핵심 요소이며, 이러한 기반이 마련될 때 EUDI Wallet, PCTF, K-DIDF와 같은 국가별 생태계는 상호연동 가능한 글로벌 디지털 신원 체계로 발전할 수 있을 것이다.
4. 의의 및 시사점
◆기술 정합을 넘어 신뢰모델 통합으로
글로벌 디지털 신원 체계가 본격 상용화되는 현재, 국제 상호인정(Inter-Recognition) 체계 구축은 디지털 운전면허증의 실질적 활용성을 결정짓는 핵심 요소로 부상했다. EU의 EUDI Wallet, 캐나다의 PCTF, 한국의 K-DIDF는 공통적으로 신뢰 기반 디지털 신원 프레임워크를 중심으로 법적·기술적 호환성을 확보 중이다.
한국은 블록체인 기반 K-DIDF를 통해 데이터 주권과 상호운용성을 모두 보장하는 하이브리드 신원 모델을 제시했다. EUDI 및 북미 체계와의 상호인정 협력에 있어 중요한 기술적 교량 역할을 수행할 수 있으며, 향후 KISA, KATS 등 표준화 기관과 국제 표준화 단체(ISO/IEC JTC1/SC17, W3C, IETF, OpenID Foundation) 간 공동 연구 및 시범사업 추진이 글로벌 신뢰 네트워크 형성에 기여할 전망이다.
디지털 운전면허증의 글로벌 상호운용성 확보는 단순한 기술 정합의 문제가 아니라, 국가 간 신뢰모델의 통합과 데이터 주권의 균형을 요구하는 복합 과제다. K-DIDF를 중심으로 한 한국의 표준화 전략은 글로벌 협력체계 내에서 주도적 역할을 수행할 수 있을 것으로 전망된다.
출처: https://www.blockchaintoday.co.kr/news/articleView.html?idxno=60610